Anzeige
Meldung des Tages: 25 % Ölpreisschock am Wochenende – profitiert jetzt dieser Effizienz-Hidden-Champion?
Neuester, zuletzt geles. Beitrag
Antworten | Hot-Stocks-Forum
Übersicht ZurückZurück WeiterWeiter
... 10817  10818  10820  10821  ...

Steinhoff International Holdings N.V.


Thema
abonnieren
Beiträge: 361.311
Zugriffe: 107.973.337 / Heute: 6.053
Steinhoff Int. Hol. kein aktueller Kurs verfügbar
 
huey:

So gut der Wein auch ist,...

 
05.10.20 21:34
.... runden ihn hier nur Informationen von Steinhoff ab!

Huey
Antworten

Werbung

Entdecke die beliebtesten ETFs von SPDR


BobbyTH:

@Nexx

 
05.10.20 21:36
Kult Status, nä will ich nicht haben :)) Brauch ich nicht, echt nich. Ausnahmen auch nicht, bei 8,99€ bin ich eh ganz schnell aus Frankfurt weg.  Aber sollte dennoch, obwohl ich es echt nich will, ne Ausnahme gemacht werden, dann lad den Komiker mit seinen 2x täglichen Neuanmeldungen ein und dazu noch die Glühbirne.

Dann habt ihr wenigstens ab der ersten Minute Rabatz,  
Antworten
Gelöschter Beitrag. Einblenden »
#270453

Gelöschter Beitrag. Einblenden »
#270454

NeXX222:

Guter Punkt Bobby

 
05.10.20 21:40
Diese Personengruppen sind wohl am besten in der 1. Partylocation Konstabler Wache aufgehoben.

Diese typischen Unterschichts-Freizeitbeschäftigungen wie Beleidigungen und sich gegenseitig einen auf die Mütze zu geben, ist dort an der Tagesordnung ;)
Antworten
BobbyTH:

@Nexx

 
05.10.20 21:45
so  wollte ich das gar nicht rüber kommen lasen. Also das mit Unterschicht und Beleidigungen. Ich dachte eher daran dann ihr dann mit irgendeinem Redet  und euch unterhaltet und der selbe dann 30 Minuten später sich als einen Anderen ausgibt um dann eine ähnliche Unterhaltung führt- Stell dir mal vor wieviel NEUE Leute ihr dann an nur einem Tag kennen lernen  könnt :))

Ich stells mir gerade Bildhaft vor :))  :))  
Antworten
the_aa:

@Dirty

5
05.10.20 21:48
Zitat
"Im Zusammenhang mit dem (Project Flow) werden bestimmte konzerninterne Forderungen zu Gunsten von SUKHL geschaffen, nämlich

(a) eine Forderung von APAC Holdco Limited an Steinhoff UK Holdings Ltd (SUHKL), die in Übereinstimmung mit Schritt 2, wie im PwC-Papier dargelegt (wie im Zustimmungsantrag definiert), geschaffen wird; und

(b) eine Forderung von Pepco Holdco Limited an SUKHL, die in Übereinstimmung mit Schritt 12 gemäß dem PwC-Papier geschaffen wurde,
(diese Forderungen bilden zusammen die Relevanten Forderungen):
"

Wenn du diese Übersetzung nochmals durchliest, siehst du, dass dein Übersetzer eigentlich Müll produziert. Es können nicht Forderungen zu Gunsten von SUKHL geschaffen werden und im nachfolgendem zu Ungunsten von SUKHL formuliert werden.

Das Problem, das die Übersetzer haben:
"X owed to A by B" bedeuted wortwörtlich "X ist A von B geschuldet"
Zugleich versuchen die Übersetzer X semantisch zu interpretieren (also wenn X negativ besetzt ist, die Beziehung umzudrehen), was aufgrund der Passivierung und des Kontextbezugs innerhalb des Absatzes nicht funktioniert.
Antworten
Pdoc:

Also

 
05.10.20 21:54
Ich würde schon in Frankfurt gerne alle mal sehen :)
Man sollte nur ne Einlasskontrolle mit den Usernamen durch Anmeldung im Forum machen. Und ein Datum der Anmeldungen vorher festlegen. Außer einige mit DoppelID legen sich nun einen braven Account zu. Deadline also vielleicht April 20 oder so :-d
Antworten
tues:

hi, the_aa

3
05.10.20 21:59
Ich geb mal ne Antwort.
Zu Gunsten von SUKHl....... Sie bekommen das Geld
Zu Ungunsten von SUKHL...... Sie Schulden nun das Geld
Funktioniert für mich
Antworten
BobbyTH:

@The_aa

 
05.10.20 22:03
Das Project Flow bezieht möglicherweise sich auf interne Forderungen von verbundenen Unternehmen die an externe nicht verbundene Unternehmen weiter gereicht werden. A.) asl Sicherheit, b.) um Forderungen zu tilgen/zu mindern.

Könnte mit zumindest einer DGAP zusammen hängen und noch einige andere verbundene Unternehmen betreffen/einbeziehen.

Einfach mal an die hier erinnern: mobile.dgap.de/dgap/News/corporate/...-limited/?newsID=1097855

Dazu sollte man sich auch die Vita  von den einzelnen involvierten Personen anschauen:
www.marketscreener.com/business-leaders/...7FYT5-E/biography/
Findet man auch bei:...mpany-information.service.gov.uk/company/12899054/officers

Auch die Helen ist mal wieder dabei wie in allen Steenblok Unterhemen.

Glühbirne`s einziger Lichtblitz übrigens.

Wobei, ich kann mich auch täuschen:)





Antworten
BobbyTH:

@Pdoc - 21:54

 
05.10.20 22:07
Anmeldung sollte dann durch eine Person von hier gemanagt werden und nur per BM ausgesprochen werden. In der BM könnte eine Nummern/Zahlenkombination vergeben werden die durch eine Rufnummer bestätigt werden muss.
Da man sich dann eh Trift ist es bestimmt kein Problem teilweise einem Einzelnen seine persönlichen Daten zu geben.
Antworten
Gelöschter Beitrag. Einblenden »
#270462

Pdoc:

@bobby

 
05.10.20 22:12
So, oder vor Ort anmelden, aufs eigene Profil gehen und damit Anmeldenamen inklusive Datum zeigen. Geht ja für das Forum hier, als auch für FB.
Antworten
BobbyTH:

dieser tues

2
05.10.20 22:13
hat es in einem einfachen Satz viel besser erklärt als ich. Kagge ich wollte klüger rüber kommen.  
Antworten
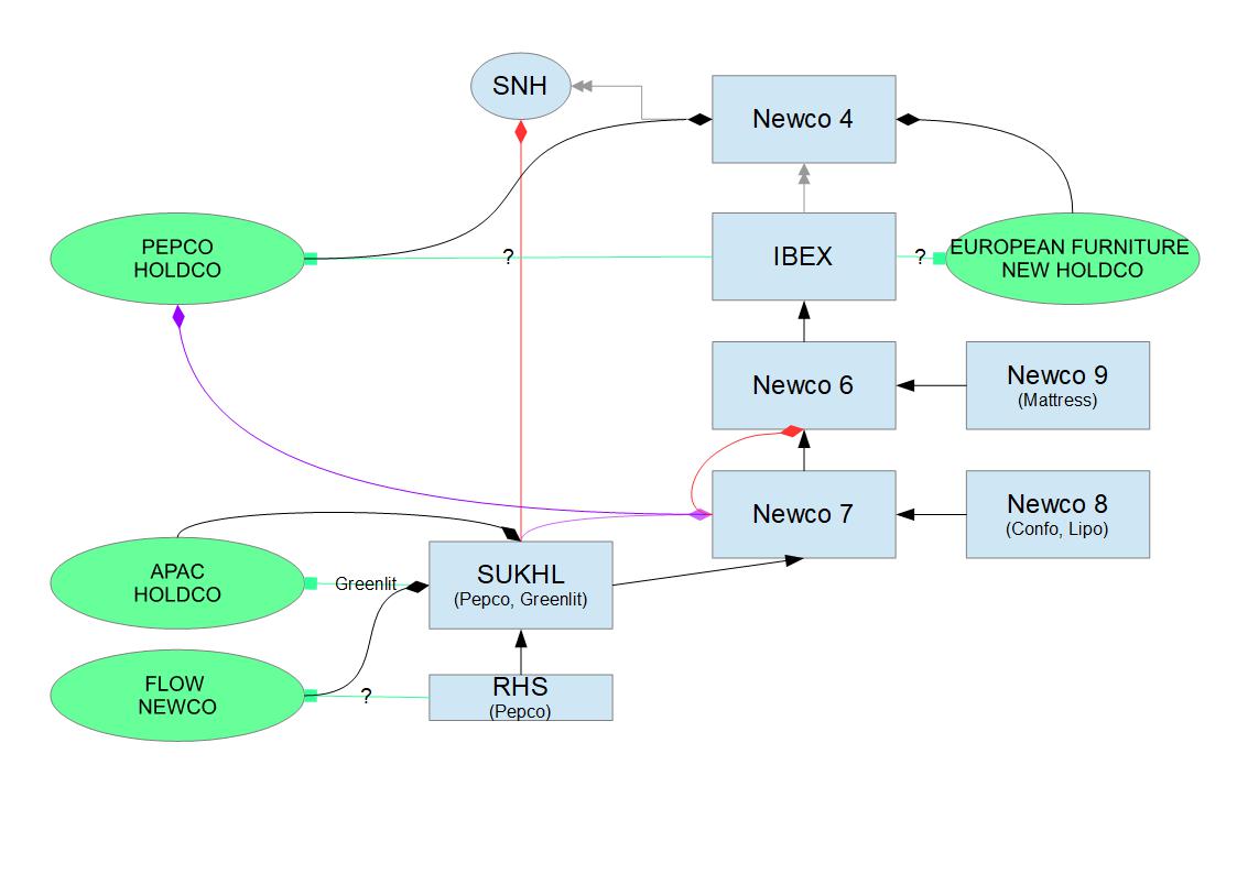
the_aa:

Stand

6
05.10.20 22:19
find-and-update.company-information.service.gov.uk/

vom Wochenende ist folgender - ich kommentiere das auch nicht weiter.

Zur Legende:
Schwarzer Pfeil zeigt auf die direkte Mutter
Grauer Doppelpfiel zeigt auf die indirekte Mutter
Raute zeigt auf wirtschaftlich beherrschende Einheit
- rot: wird gestrichen
- schwarz: ohne Änderung
- violett: ersetzt rote Beziehung
Quadrat: zeigt auf neue Gesellschaft, wer diese gründet und welche OpCos dort landen (Nomen est Omen für ?)




(Verkleinert auf 49%) vergrößern
Steinhoff International Holdings N.V. 1205044
Antworten
BobbyTH:

@Pdoc

 
05.10.20 22:20
Ja das kann funktionieren, insbesondere da der eine Typ sich ja nicht mal Blatt Papier und Bleistift leisten kann um sich seinen letzten NIckname und Passwort aufzuschreiben.

Aber was wenn der Typ dann direkt neben der angemieteten  Halle für  1450 Personen, gestern oder  heute gepostet,  laut FB möglicherweise Investierte dann kommen würden?

Uhm, uhm, isch würds anders machen :))  
Antworten
A14XB9:

Talismann 20:43 Tststs

 
05.10.20 22:22
....hmmm, schwer, schwer zuzugeben aber hier haste ma Recht Du Schweizer, nein schwer erträgliche Nervensäge!  
Antworten
Dirty Jack:

@the_aa: Receivables

 
05.10.20 22:31
Durch den Zusatz: "together, the Relevant Receivables)"  beziehe ich mich auf die beiden Forderungen, da es die Mehrzahl darstellt, eben  der APAC- und der Pepco Holdco ggü. der Steinhoff UK Holding, an die eine externe Verbindlichkeit als internes Darlehen weitergereicht wurde unter Eröffnung dieser relevanten Forderungen.
Du hast natürlich Recht, "zu Gunsten" ist eine unpassende Übersetzung.

Antworten
BobbyTH:

@The_aa

 
05.10.20 22:32
Deine Graphik regt zum Nachdenken an.  Und zumindest kann ich nichts  auf die Schnelle dazu sagen/schreiben.  Die PowerPoint Datei  würde mich interessieren um eventuelle Korrekturen vornehmen zu können. Nur um eine möglicherweise andere Sichtweise  mit Begründung darlegen zu können.

Antworten
BobbyTH:

@ A14XB9

 
05.10.20 22:32
lass doch den Typen in Ruhe schlafen.  
Antworten
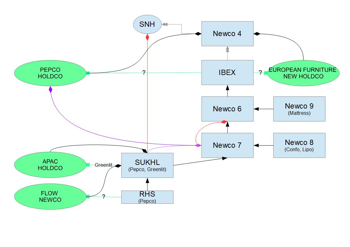
Dirty Jack:

European Furniture

4
05.10.20 22:41
wird wohl nur als Platzhalter verwendet, soll wohl demnächst in Confa & Lipo Holdco benannt werden, wahrscheinlich wenn der Verkauf der C.France behördlich sein "GO" hat.
Ausschnitt ist aus dem "ESA" zu den neuen Darlehen.
Steinhoff International Holdings N.V. 1205051
Antworten
Dirty Jack:

Ergänzung

2
05.10.20 23:08
Gesellschafter der IBEX Retail Investment ist die Steenbok Newco 5 mit 100 Anteilsscheinen und 1 Anteilsschein hält die Steenbok Lux Finco 2 SARL.
Gesellschafter der Newco 5 ist die SEAG mit 100 Anteilsscheinen.
Beide Jersey-Gesellschaften, die IBEX und die Newco 5 haben 150 Anteilscheine genehmigt, es bleiben also noch Möglichkeiten einer kleinen Verwässerung.
Antworten
prayforsteini:

Ich glaube ich lege mir morgen eine Aktie zu

 
05.10.20 23:09
damit wenigstens aus der einen ein tenbagger wird und ich das auch mal erlebt habe.
Antworten
the_aa:

@Dirty

2
05.10.20 23:22
ich sehe es momantan eher so (zumindest anhand der APAC HOLDCO nachvollziehbar):

SUKHL schiebt seine Aktien in die APAC HOLDCO bekommt dafür die nicht genau definierten Internen Forderungen. Dafür spricht aus meiner Sicht die Registration of charge 128990540002 auf Ebene der APAC HOLDCO mit Greenlit Brands Pty Limited als Sicherheit (die eigentlich SUKHL zuzuordnen sind)


Antworten
BobbyTH:

@ prayforsteini

 
05.10.20 23:22
Gute Idee, jeder der sich nun Aktien  kauft, egal welches Unternehmen, der wird in einigen Jahren, vielleicht schon in 5 Jahren, ein Gewinner sein.  Viele Unternehmen verkaufen derzeit Aktien die sie  an anderen Unternehmen gehalten  haben damit sie wieder Geld haben.

Und sollte irgendwann die Welt wieder ohne Corona sein, dann passiert eins:  Kurse steigen.  
Antworten
Auf neue Beiträge prüfen
Es gibt keine neuen Beiträge.

Seite: Übersicht ... 10817  10818  10820  10821  ... ZurückZurück WeiterWeiter

Hot-Stocks-Forum - Gesamtforum - Antwort einfügen - zum ersten Beitrag springen

Neueste Beiträge aus dem Steinhoff International Holdings Forum

Wertung Antworten Thema Verfasser letzter Verfasser letzter Beitrag
126 89.348 Steinhoff Informationsforum DEOL Hagüwa 08.03.26 16:57
7 2.311 Steinhoff Topco B.V. - CVR - die goldene Zukunft? NeXX222 tikay2 20.02.26 16:43
4 209 LdR-Forum Inlfu Berliner_ 07.01.26 16:52
318 361.308 Steinhoff International Holdings N.V. BackhandSmash BackhandSmash 31.07.25 18:50
7 33 Steinhoff: Konstruktiver Informationsthread trttl Berliner_ 29.07.25 18:15

--button_text--